Past Projects
Projects section
Provide a short summary of your recent projects, highlighting the most important things.
Project title
This project aims to develop a user-friendly mobile application.
Project title
This project aims to develop a user-friendly mobile application.
Client Brief:
Reach CM required a secure, cloud-based document management and approval portal tailored to the needs of the construction industry. The primary objectives were to:
Streamline document uploads, approvals, and revision control for project drawings, protocols, and key documents across multiple sites.
Automate document approval workflows to ensure only authorized personnel could approve or reject uploads.
Provide site-based access control so that only designated users could view and act on documents for specific projects.
Notify relevant stakeholders automatically (via email/SMS) upon document upload, approval, or rejection.
Maintain an auditable revision history for all documents, ensuring compliance and robust version tracking.


Client: Reach CM
The Clients Challenge:
We needed a way to manage drawings, protocols, and key documents across multiple sites. Approvals, revision numbers, and stakeholder notifications all had to be automated, secure, and audit-ready.”
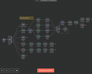
The Solution
Key Features:
Automated Document Intake: All uploads set to pending; auto-approval if uploaded by a Document Controller.
Role-Based Approval Workflows: Only authorized users can approve or reject uploads.
Dynamic Revision Tracking: Revision numbers auto-increment based on historical data—no manual errors.
Site-Specific Permissions: Users only see and approve documents for their assigned projects/sites.
Multi-Channel Notifications: Automated alerts via email and SMS for uploads, approvals, and rejections.
Full Audit Trail: Every document action is tracked for compliance and transparency.
How It Works (Process Steps)
Step 1: Upload
Users submit a document via the portal. The system automatically checks the uploader’s role.
Step 2: Approval Routing
If a Document Controller uploads, the file is instantly approved and assigned the correct revision number. Otherwise, an approval request is sent to the appropriate controller.
Step 3: Dynamic Revisioning
The system scans existing versions and automatically assigns the next revision number, maintaining a complete version history.
Step 4: Stakeholder Notification
Relevant users are notified instantly via email/SMS when actions are required or completed.
Step 5: Audit & Access
All actions are logged. Access is controlled by site and user role, ensuring only the right people see and approve documents.
The Tech Stack
Supabase: Database and record management
n8n: Workflow automation and logic engine
WeWeb: User-facing portal
Twilio: SMS notifications (optional)
AWS S3: File cloud storage
CloudFront: Global CDN for file distribution
Resend: Email SMTP service
Results / Business Impact
Approval times reduced from hours to minutes
Zero manual revisioning errors
Compliant, auditable records
Happier project managers and site teams










